Nyomtatás

2021. január 1-től minden belföldi adóalany számára kiállított számlát már csak a 3.0 szabvány szerint kell beküldeni a NAV számára. Ez azt jelenti, hogy a számlát a kiállítás pillanatában azonnal továbbítani kell a NAV felé. Ennek a kötelezettségnek az  elmulasztása vagy késedelmes teljesítése komoly szankciót vonhat maga után, amely számlánkénti pénzbírságot jelent.

 

 

A modul használatához feltétlenül szükséges a helyes Ügyfélkapu hitelesítő adatok kitöltése. Ezt a ‘Működési beállítások vagy a 'Karbantartás\Könyvelhető cégek karbantartása' vagy Iktató programon belül a Beállítások és ‘Ügyfélkapu hitelesítő adatok’ menüben teheti meg. Az Ügyfélkapu regisztrációról itt az Ügyfélkapu programon belüli beállításáról itt olvashat.

 

A programban amennyiben rendelkezik számla iktató modullal, a „Könyvelés \ Bejövő számlák iktatása/könyvelése” útvonalon érheti el a NAV 3.0 számlák letöltése funkciót. A menübe belépve látható lesz az ikonsoron egy NAV 3.0 gomb.

 

 

 

Erre kattintva bejön egy ablak, ahol a lekérni kívánt időszak kezdő és vége dátumát adhatjuk meg. A megadott dátumok a számlák kiállításának dátumára vonatkoznak! Az időszakra nincs vonatkozó korlát, akármekkora intervallumot meg lehet adni. Ez esetben a számlák mennyisége nagyobb lesz, így a letöltés és a feldolgozás is több időt vesz igénybe.

 

Az ablakon az Oké gombra kattintással indíthatjuk el a letöltést. A megadott kezdő és vége dátum közti számlákat letölti a program. A kapott XML fájlokat a program cégkönyvtár mappájában tárolja el, majd ezeket elkezdi feldolgozni. Ezután az összes letöltött számla szerepelni fog az iktatóban, a NAV-tól kapott adatokkal. Abban az esetben ha szeretnénk az xml fájlokat ismételten beolvasni, akkor az Adatokkal végezhető műveletek\Xml fájl újrafeldolgozás menüponttal tudjuk megtenni. Ez az adott sorhoz tartozó xml alapján frissíti a sor adatait. Ez abban az esetben lehet szükséges, ha az adatokat módosítottuk de szeretnénk visszaírni őket az eredetiekre vagy az első beolvasás hibás volt. Ekkor a számla minden adatát felülírja a program az xmlben található adatokkal. Ha több ilyen sor is van, akkor a Kijelölve? oszlop Igenre állításával minden kijelölt soron végig fog menni a program és újraolvassa majd frissíti azokat. Ez a funkció az xml fájlt nem tölti le újra, a számítógépen megtalálható fájlok alapján dolgozik.

 

Fontos tudni, hogy a NAV csak a számla adatait szolgáltatja, a számla képét nem! Ezért ha a számlát csak letöltjük, de a képét nem iktatjuk vagy kapcsoljuk hozzá, akkor a számlát nem tudjuk megtekinteni. Ha szeretnénk egy számlaképet is, de az eredeti nem áll rendelkezésre, a ‘Számlakép generálása’ menüponttal készíthetünk egy generált technikai számlát. Így már láthatjuk az iktatóban és a könyvelésben a számla adatait egy számlaképen.

Fontos, hogy ez a számla nem számít hivatalos számlának, a könyvelését mindenképp az eredeti számla alapján kell elvégezni!

Ha szeretnénk, hogy az összes letöltött számlához automatikusan azonnal generálódjon egy számlakép, akkor a ‘Beállításokban’ az ‘Automatikus számla generálás’ opciót válasszuk ki.

 

Abban az esetben ha rendelkezésünkre áll a számla PDF formátumban és csatoljuk azokat, akkor a partner és adószám kitöltésével letölthetjük a kapcsolódó adatokat.

 

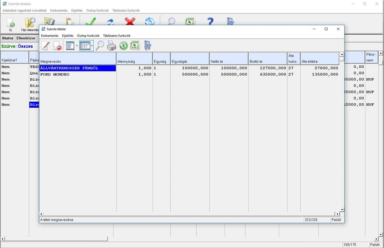
Számla tételeinek megtekintése

Ha szeretné megtekinteni a számla tételeit akkor a fájl nevén enterezve, vagy az ‘Adatokkal végezhető műveletek\Számla tételeinek megtekintése’ menüpontban teheti meg. Az előbukkanó táblázatban a számla minden tételét megtalálhatjuk. A tételek sorrendjét a NAV XML fájlban levő sorrendjük határozza meg. Az itt látható adatok nem módosíthatóak, valamint új tétel hozzáadására sincs lehetőség!

 

 

Átadás könyvelésnek

A számlákat az Átadás gomb megnyomásával adhatjuk át a könyvelésnek.

 

A modulról készült videóbemutatónkat itt tekintheti meg.