.

A Nyilvántartások/Tárgyi eszközök nyilvántartása menüpontban (vagy az Eszközök gombra kattintva) lehet felvenni a tárgyi eszközök nyilvántartási adatait (Egyedi nyilvántartólap), és karbantarthatjuk a kartonján szereplő tételek (értékcsökkenés, bruttó változás) adatait.





A felvételt "+" gomb lenyomásával vagy ra kattintva tehetjük meg. Ekkor egy új ablakban felugrik a tárgyi eszköz nyilvántartó ablak 5 fülre osztva: Nyilvántartási adatok, Beszerzési adatok / Eladási adatok, Tartozékok/, Leírási adatok, Kontírozás, .




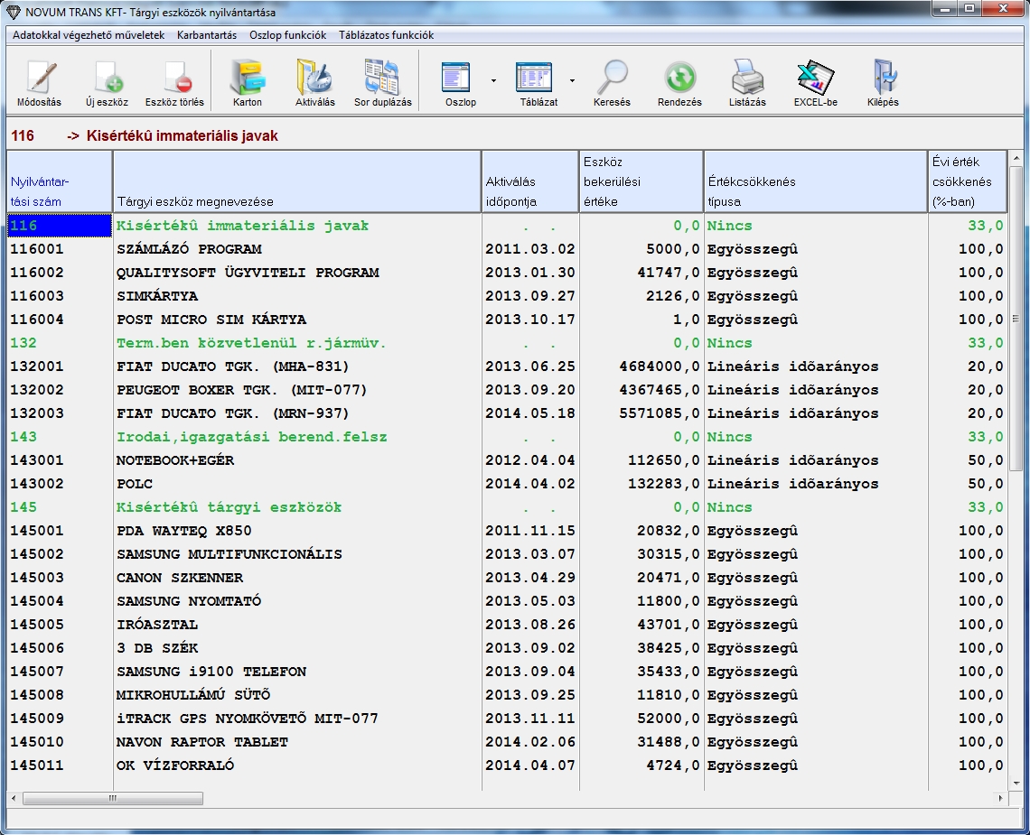
A nyilvántartási fülön tudjuk felvinni a tárgyi eszköz azonosítására szolgáló adatok. Első lépésként a tárgyi eszköznek kell adni egy nyilvántartási számot, amit érdemes legyűjtési csoport szempontok szerint bekódolni. A nyilvántartási számot lehetőségünk van legeneráltatni is. Ez után a nyilvántartásba vétel dátumát, T.E. Csoportját, Nevét stb. lehet megadni.




A Beszerzés / Eladási adatok fülön tudjuk felvinni a beszerzés típusát, értékét és az eszköz gyártási adatait valamint mikor az eszköz kifut, eladásra vagy selejtezésre kerül szintén itt tudjuk felvinni az adatait.




Leírási adatok lapon tudjuk beállítani az adott eszköz leírásának a típusát, százalékát vagy értékét. Ezen felül itt lehet megadni az eszköz Maradvány értékét, Fejlesztési tartalékát, Értékelési tartalékát, a tervezett használati időt, valamint a beruházási adókedvezmény összegét és évét is.




Kontírozási fülön tudjuk beállítani az adott eszközhöz tartozó főkönyvi számokat mely a lekönyveléshez szükséges.




A tartozék lapon tudjuk megnézni az eszközhöz felvitt tartozékokat illetve felvinni újakat tudunk hozzá felvenni.
Lehetséges egy eszköz tarozékainak a felbontása is. Ha például van sok eszközünk (pl.: székek) és ezeket több tárolóhelyen tartjuk de magukat az eszközöket egy nyilvántartási számon akarjuk rögzíteni és egyszerre számolnánk az értékcsökkenést, akkor felvihetjük 1 eszközként és a tartozékokban megadjuk, hogy melyik tárolóhelyen mennyit tartunk ebből az eszközből. Az »Áthelyezés« gombbal pedig lehet egyik tárolóból a másikba helyezni a tartozékként felvitt eszközöket. A leltáríven a »Tárolónként külön lapon« rubrika bepipálásával érhetjük el, hogy az eszközöket tartozékokra bontva hozza.


A tárgyi eszköz karton oszlop <> rovatán ENTER-t ütve az aktuális eszköz karton adatainak táblázatába kerülünk.

A tárgyi eszközök további alapadatait (gyártási szám, gyártó vállalat, tartozékok) értelemszerűen kell kitölteni.