.

Elvégezhető egy hibakeresés, amely az iktatott tételek státuszát ellenőrzi és javítja a könyvelés alapján.

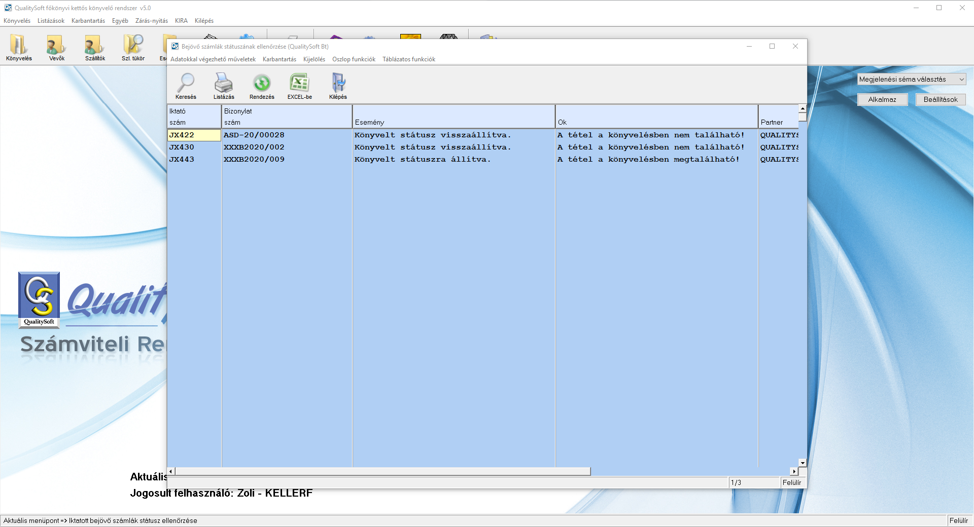
Az 'Egyéb\Hibakeresés, hibajavítás\Iktatott bejövő számlák státusz ellenőrzése' menüpontot elindítva indul egy ellenőrzés, amely az iktatóban szereplő számlákon egyesével végigmegy.

A hibakeresés megnézi, hogy a számla megtalálható-e a könyvelésben. Ha igen és az iktatóban a státusz nem lekönyvelvén áll, akkor a tétel státuszát lekönyveltre javítja.

Ha a státusz lekönyvelvén áll, azonban a könyvelésben a program nem találja meg, akkor visszaállítja ellenőrizvére vagy iktatvára attól függően, hogy min állt korábban.

A hibakeresés végén egy táblázat jelenik meg, amelyben láthatjuk az összes javított státuszú számlát.

 

A funkció futtatása előtt érdemes egy mentést végezni a programról, mivel a javítás nem visszavonható!