.

Hóköziben csak olyan jogcímeket lehet számfejteni, melyek nem rendszeres jövedelemként vannak beállítva a jogcímtörzsben. Ehhez az alábbiakat kell tenni.
Maxbér modul nézetben: Törzsadatok/Jogcímtörzs karbantartása: a számfejteni kívánt jogcím sorában álljon a Jogcím csoport oszlopra és válassza a "munkaviszonyból származó nem rendszeres jövedelem" vagy a "külön adózó jövedelem" csoportot. Másik lehetőség, hogy a Jogcím jellege oszlopon Entert nyomva hozzárendeli a "nem rendszeres jövedelem" jelleget a jogcímhez.

 

A hóközi számfejtés nem helyettesíti a hóvégi számfejtést. A hóvégi számfejtést mindenképpen el kell végezni, ez számítja ki a teljes hónapra vonatkozó közterheket és készíti elő a 08-as bevallást, járulékutalási összesítőt, stb.

 

A hóközi számfejtés menete a következő:

1. Az Előkészítés/Hónap nyitás-zárás menüpont alatt adja meg az adott hónap Hóközi időszak oszlopában a <Beállít> mezőre kattintva a hóközi számfejtés kódját és napját.



2. A Rögzítés/Hóközi bérszámfejtés menüpontban az adott dolgozóhoz rendelje hozzá a hóközi számfejtéshez szükséges - korábban nem rendszeresként megjelölt - jogcímeket a [+] gomb segítségével. Adja meg a kívánt összeget, majd rögzítse le.

3. A hóvégi számfejtés során a 144-es jogcímen automatikusan szerepelni fog a dolgozónál a hóközi kifizetés nettó értéke, valamint szerepelni fognak a hóközi számfejtéskor felvitt jövedelem jogcímek. Tehát fontos, hogy előbb a hóközi, majd a hóvégi bért számfejtse az adott hónapban!

Ugyancsak fontos, hogy olyan jogcímre, amely már szerepelt a hóközi számfejtésben ne vigyen fel hóvégén plusz összeget.

 

A hóköziként számfejtett jövedelmek után fizetendő adókat, járulékokat a program a hóvégi számfejtéskor, a hóvégi jövedelmekkel összevonva számítja ki, a kifizetendő összegnél pedig figyelembe veszi a hóközi nettó értékét.

 

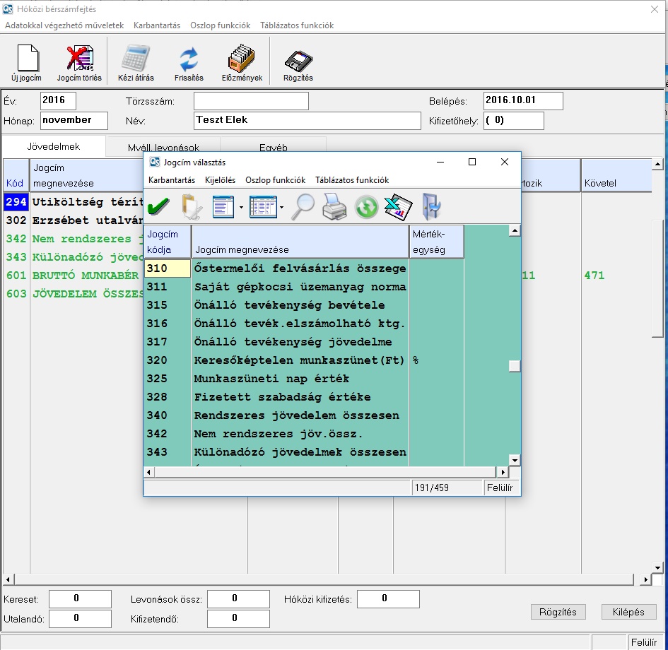
A hóközi számfejtésben nincs olyan fül, ahol a jogcímek összesítve szerepelnek. Külön füleken szerepelnek a jövedelmek, a levonások illetve egyéb, ezek közé nem sorolható jogcímek. Jogcímet hozzáadni csak abban az esetben tudunk amennyiben nem rendszeres jövedelemként van meghatározva.

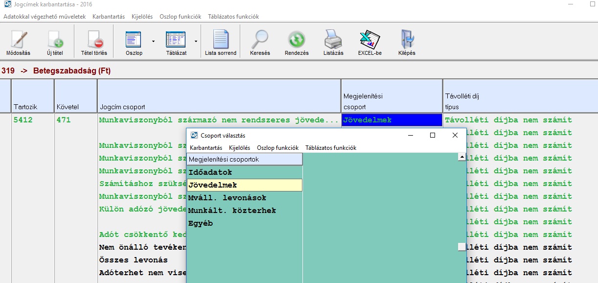
Például  319-es jogcímet szeretnénk felvenni hóközi bérszámfejtésbe, de nem tudjuk kiválasztani, mert nem szerepel mint nem rendszeres jövedelem. 

 

Felvenni úgy tudjuk, hogy a Törzsadatok/Jogcímtörzs karbantartása menüpontban megkeressük a 319-es jogcímet, majd jobbra lépkedve ráállunk a jogcímcsoport oszlopra. Itt beállítjuk a "Munkaviszonyból származó nem rendszeres jövedelem" csoportot, majd a Megjelenítési csoport oszlopon válasszuk ki azt a "fület", ahol a bérszámfejtésben megjelenjen (pl. Jövedelmek).

 

 

Már lerögzített hóközi számfejtést a Rögzítés/Hóközi bérszámfejtések módosítása menüpont alatt tud módosítani, vagy a [-] gombbal tudja törölni azt. A hóközi számfejtés módosítása a hó végi bérszámfejtés módosításához hasonlóan működik, melyről a Bérszámfejtések módosítása cikkünkben olvashat részletesebben.

 A hóvégi számfejtés után a hóközit már nem szabad módosítani. Ha mégis szükségessé válna a hóközi módosítása, akkor a hóvégi számfejtést törölje ki, majd a hóközi módosítása után számfejtse újra. Ellenkező esetben a hóköziből átvett jogcímek hibásak lesznek.



Maxbér modulon belül a hóvégi csoportos utalás szűréséhez nyissa meg a Havi teendők\ Banki utalás készítése bérből menüpontot. Itt adja meg a lekérni kívánt hónapot a megfelelő import fájl típussal és elérési útvonallal. Az ablak enterezése után a felugró ablakban a "Bérszámfejtés dátuma" oszlopon Ctrl + Enter billentyű kombinációval szűrhetőek a sorok a számfejtés dátumára. Tehát például, ha a hóközi számfejtés dátuma 12.05, és a hóközi bérekről kíván utalási fájlt létrehozni, akkor a szűrési ablakba 2024.12.05-öt szükséges megadni, majd a szűrést követően a "Mindent" (zöld pipa) ikonra klikkelve kijelölhetőek ezek a tételek. Ennek hatására csak ezek fognak szerepelni az utalási fájlban. A hóvégi számfejtésnél is ugyanezt a lépéssort kell követni, csak a szűrés esetén a hóvégi számfejtést kell megadni. FONTOS, hogy a hóközi és a hóvégi számfejtés dátuma eltérjen.